Powerful function
- Multiple protocols: Support SS7, PRI, R2, SIP. Support PSTN, NGN, IMS, 3G network connection.
- Multiple media resources: Voice announcement; voice conference record; TTS/ASR; fax, and outbound call detection. Customer does not need to buy additional equipment to support fax and voice record.
High reliability
UAP3300 Main Control Board adopts hot-standby mode. Media resource board and E1 board adopt load balance mode. Each board failure does not affect system service reliability.
Green Solution
UAP3300 is high density equipment. It is 6U height. So this small equipment supports a big capacity, but the equipment room occupation is small; power consumption is small. It is a green and environment protection equipment.
Easy Installation
System provides a GUI configuration tool. This is guide based configuration tool. 6 Steps can finish equipment installation and configuration. Engineers without professional knowledge also can do this job.
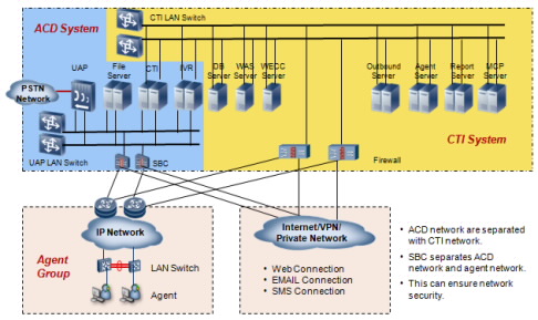
Flexible network
- UAP3300 supports centralized networking. All the equipments can be deployed at a central site. Agent can be deployed at the same place with equipment or deployed at a remote branch.

- UAP3300 also supports distributed network. It can be deployed at remote branch as a PSTN gateway (like Branch 2 in the below picture). It also can be deployed at remote branch and provides local voice announcement and voice conference function (like branch 3 in the below picture). At this scenario, the communication between branch and HQ will be only signaling data, media stream communication will not occupy WAN bandwidth.